목차
SKU가 이미 등록되어있다면, 4번의 SKU 내 [해외 수출]만 필수로 입력해 주세요.
1.
품고나우로 접속해 주세요. https://seller.poomgo.com/
2.
품고나우 좌측의 [SKU]를 클릭해 주세요.
3.
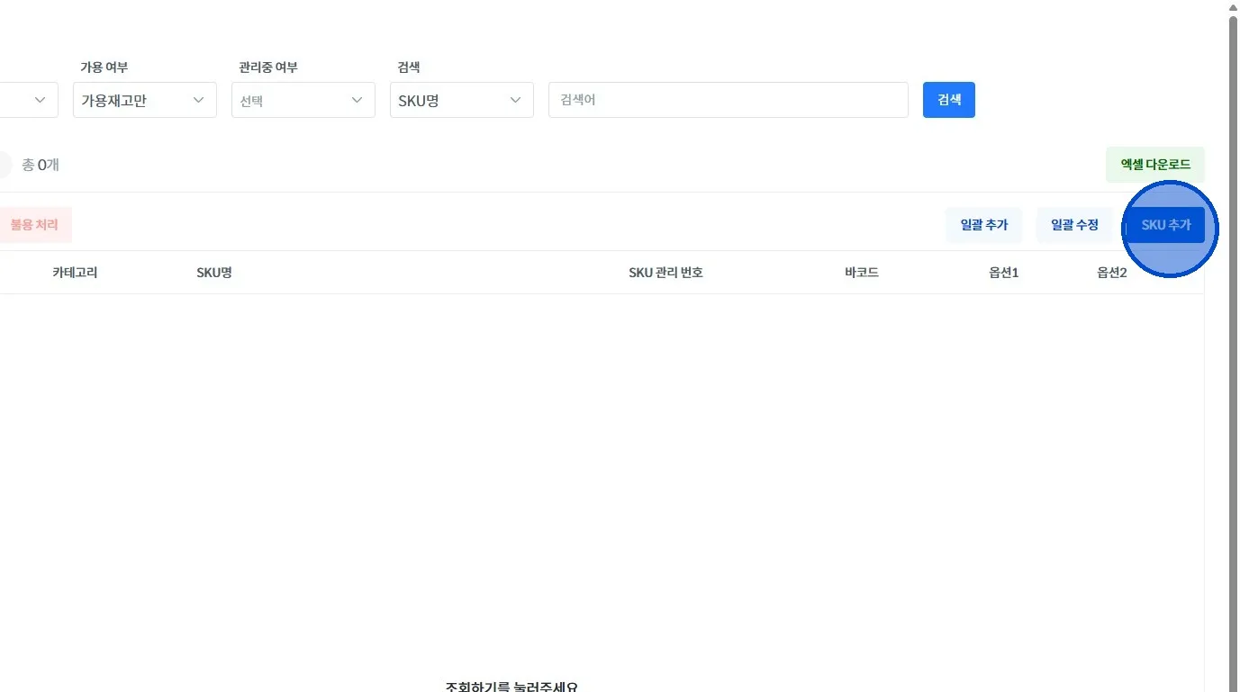
오른쪽 중간의 [SKU 추가]를 클릭해 주세요.
SKU 등록 내 다른 메뉴의 경우 아래 가이드를 참고하여 모두 채워주세요.
4.
SKU 등록 시 하단의 [해외 수출] 부분을 필수적으로 입력해 주세요.
•
해외수출
◦
HS 코드 (필수)
HS 코드란?
국가 간에 상품을 교류함에 있어 국제적으로 상품분류를 위해 부여하는 코드
◦
없는 HS CODE 사용 시 오류 발생
▪
◦
세관신고용 상품 영문 이름 (필수)
◦
SKU 원산지 (필수)
◦
SKU 재질 영문 기입(필수)
▪
ex. plastic / glass / synthetic rubber 등등…







