품고 가이드
home
품고 서비스 설명서
home

[도착보장] 딜 등록 하기

도착보장 딜 등록 방법은 아래와 같습니다.

쇼핑 윈도를 사용하고 있는 경우

상품번호(스마트스토어)와 상품번호(쇼핑윈도)에 대해 모두 딜 매칭 값을 입력해주세요.

추가 상품을 사용하고 있는 경우

도착보장에 참여하고자 하는 상품에 [추가상품]이 설정되어있다면 딜 정보 등록에 앞서
스마트스토어 [추가상품] 설정을 해제해주세요.
[추가상품]은 재고 연동이 불가하여 본품을 [추가상품] 판매 시 재고 불일치가 발생하며 이로 인해 도착 보장 판매 제품이 출고되지 않는 케이스가 발생합니다.
쇼핑백은 [추가상품] 기능 이용이 가능하며 [추가상품] 설정 후 재고 부족으로 인한 품절이 발생하지 않도록 잔여 재고를 여유있게 관리해주세요.

딜 등록 방법 (단일 상품)

딜 등록 전 딜 명과 딜코드에 대해 확인해주세요!
| 딜 명 : 스마트스토어에 등록된 상품명과 동일하게 입력
| 딜 코드 : 스마트스토어에 등록된 상품번호와 동일하게 입력

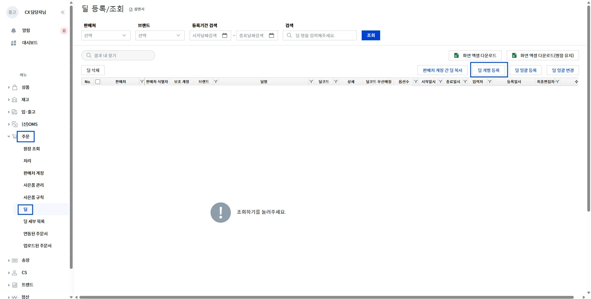
STEP 1 품고 나우 > 주문 >  > 딜 개별 등록 선택

STEP 2 딜 명, 딜 코드, 판매처 선택 > + 상품 추가

| 딜 명 : 스마트스토어 상품명
| 딜 코드 : 스마트스토어 상품번호
| 판매처 : 스마트스토어(물류사)

STEP 3 상품 검색 및 선택 > 추가

STEP 4 등록

딜 등록 방법 (옵션 상품)

딜 등록 전 딜 명과 딜코드, 딜 옵션코드를 확인해주세요!
| 딜 명 : 스마트스토어에 등록된 상품명과 동일하게 입력
| 딜 코드 : 스마트스토어에 등록된 상품번호와 동일하게 입력
| 딜 옵션코드 : 스마트스토어에 등록된 관리코드와 동일하게 입력

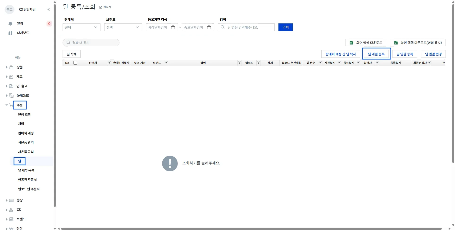
STEP 1 품고 나우 > 주문 >  > 딜 개별 등록 선택

STEP 2 딜 명, 딜 코드, 판매처 선택 > 옵션값여부 체크 > + 옵션 추가

| 딜 명 : 스마트스토어 상품명
| 딜 코드 : 스마트스토어 상품번호
| 판매처 : 스마트스토어(물류사)

STEP 3 딜 옵션명 , 딜 옵션코드 입력 > + 상품추가

| 딜 옵션명 입력 방법(단일 옵션) =옵션명 :  띄어쓰기 + 옵션
(예시) 색상: 그레이 , 색상: 베이지 , 색상: 블루 등
| 딜 옵션명 입력 방법 (옵션이 2개 이상인 경우 )
옵션명 :  띄어쓰기 + 옵션값 + 띄어쓰기 / 띄어쓰기 + 옵션명 : 띄어쓰기 + 옵션값
(예시) 색상: 그레이 / 사이즈: S , 색상: 베이지 / 사이즈: L 등

| 딜 옵션코드 = 관리코드

STEP 4 상품 검색 및 선택 > 추가

STEP 5 등록