품고 가이드
빠른 견적 문의
품고 서비스 설명서
품고나우 가이드
이용/연동 가이드
품고 가이드
품고 서비스 설명서
품고나우 가이드
이용/연동 가이드
빠른 견적 문의
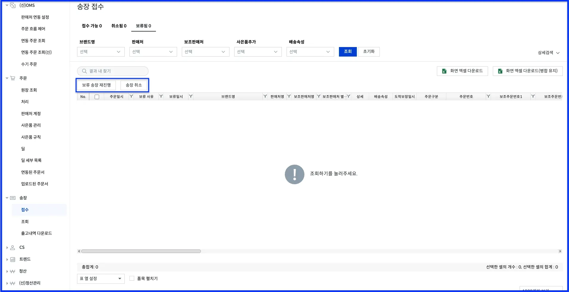
송장 > 접수 화면의 기존에 있던 기능 버튼이 사라졌나요?
네, 화면 개편으로 인해 버튼이 제거되고 조회 기능만 제공됩니다.
[1] 송장 > 접수 화면의 각 오류 탭의 버튼이 제거
only 조회 기능만 제공
•
접수 가능 탭의 [접수] [송장 취소] [송장 보류] [사은품 규칙 일괄실행] [사은품 실행 취소] 버튼 제거
•
취소됨 탭의 [송장 재발행] 버튼 제거
•
보류됨 탭의 [보류 송장 재진행] [송장 취소] 버튼 제거