주문 오류 및 송장 할당 관련하여 처리가 필요한 주문이 있다면, 해당 페이지 내에서 처리가 가능합니다.
주문 오류
주문 수집 후 오류로 인해 처리가 되지 않았을 때 주문 오류 탭에 뜨게 됩니다.
각 탭에서 오류 해결 이후 송장 생성이 가능하기에, 오류 사유에 맞추어 각 주문 오류를 해결해 주세요.
딜매칭 오류
품고나우에 등록된 [딜]과 다른 정보로 주문이 들어왔을 때 발생합니다.
딜매칭 오류가 난 건의 딜을 새롭게 추가하면, 오류가 해결됩니다.
1.
품고나우 좌측 [주문 → 주문 처리 → 주문 오류 → 딜매칭 오류]를 클릭 후 [조회]를 눌러주세요.
2.
딜매칭 오류가 난 주문 건들을 체크하고 [딜 추가]를 눌러주세요.
3.
이후 뜨는 팝업에서 딜값 등록 옆 [+] 버튼을 눌러주세요.
4.
딜 추가 팝업이 뜨면 [ + 상품 추가] 버튼을 눌러 출고되어야할 품목을 설정해 줍니다.
이 때 딜과 관련된 다른 정보는 수정하시면 안됩니다.
딜명에 해당되는 주문 수량이 1개일 때, 출고되어야할 상품과 수량만 추가해 주세요.
(전체 재고를 수량으로 등록 하시면 주문 1건에 남아있는 모든 재고가 출고됩니다.)
5.
[등록] 버튼을 누르면 딜이 추가되고, 해당되는 주문들의 딜매칭 오류가 해결됩니다.
다른 주문 건이 남아있다면 2번부터 5번까지의 과정을 반복해 주세요.
매핑 오류 (신규 화면)
품고나우에 등록된 [딜]과 다른 정보로 주문이 들어왔을 때 발생합니다.
딜매칭 오류가 난 건의 딜을 새롭게 추가하면, 오류가 해결됩니다.
1.
품고나우 좌측 [주문 → 주문 처리 → 주문 오류 → 매핑 오류]를 클릭 후 [조회]를 눌러주세요.
2.
빨간색으로 오류가 난 부분을 클릭해 주세요.
3.
[상품 등록 후 바로 매핑] 팝업이 뜨면 [SKU 연결 추가] 버튼을 눌러 출고되어야할 품목을 설정해 줍니다.
이 때 다른 정보는 수정하시면 안됩니다.
딜명에 해당되는 주문 수량이 1개일 때, 출고되어야할 상품과 수량만 추가해 주세요.
(전체 재고를 수량으로 등록 하시면 주문 1건에 남아있는 모든 재고가 출고됩니다.)
4.
[등록 및 매핑]을 누르면 같은 오류가 떠있던 모든 주문이 한번에 해결됩니다.
오류 표시가 떠있는 딜들을 차례로 눌러 매핑 오류를 해결해 주세요.
우편번호 오류
1.
품고나우 좌측 [주문 → 주문 처리 → 주문 오류 → 우편번호 오류]를 클릭 후 [조회]를 눌러주세요.
2.
우편번호 오류가 있는 주문 건을 모두 체크하고 우측 중간의 [일괄 변경 → 우편번호 찾기]를 클릭해 주세요.
3.
이후 뜨는 팝업에서 [확인] 버튼을 눌러주세요.
주소 오류
추후 기능 업데이트 예정입니다.
전화번호 오류
1.
품고나우 좌측 [주문 → 주문 처리 → 주문 오류 → 전화번호 오류]를 클릭 후 [조회]를 눌러주세요.
2.
목록의 [수동 입력] 버튼을 클릭해 주세요.
3.
이후 뜨는 팝업에서 전화번호를 수정하고 [확인]을 눌러주세요.
도착 국가 오류
도착국가를 미기재하거나, 오기재하였을 때 발생할 수 있는 오류입니다.
추후 기능 업데이트 예정입니다.
할당 가능
주문 오류가 해결되었을 때 [할당 가능] 탭에 뜨게 되며, 주문 취소나 주문 보류가 가능합니다.
해당 탭에서 5분 정도 대기 후 할당 성공이나 할당 실패로 이동하게 됩니다.
할당 실패
할당 실패 화면에서 어떤 사유로 송장이 할당되지 않았는지 확인할 수 있고, 할당 실패 상태일 때에도 [주문 취소]와 [주문 보류]가 가능합니다.
실패 사유에 따라 처리가 필요하다면 우측 상단의 [할당 제어 추가], [할당 제어 목록]을 통해 주문을 수정하여 할당을 다시 시도할 수 있습니다.
실패 사유
재고 부족
주문 중 재고가 부족한 품목이 있어 나가지 않은 송장이 할당되지 않은 주문입니다.
할당 제어 추가를 통해 주문을 처리해 주세요.
주소 정제 오류
출고 국가 관련해 주소 정제 에러가 발생했습니다.
주문번호를 선택해 주소 정제 에러가 발생한 상세 사유를 확인한 후 조치해주셔야 합니다.
•
일본 구주소로 인한 오류 사유
품고나우 좌측 [(신)OMS → 연동 주문 조회 →정상] 탭에서 [수동입력] 버튼을 선택해 일본 신주소지로 변경해 주세요.
◦
택배사 주소 정제를 실패했습니다. fail(invaild address)
•
상품 정보 수정이 필요한 상세사유
품고나우 좌측의 [상품 → 상품]에 접속하여 해당하는 상품 상세 정보에 누락된 정보를 채워주세요.
◦
운송장 번호 생성을 위한 주소 정제 중 에러가 발생했습니다. 품목의 영문이름은 필수입니다.
◦
운송장 번호 생성을 위한 주소 정제 중 에러가 발생했습니다. 품목의 바코드는 필수입니다.
◦
운송장 번호 생성을 위한 주소 정제 중 에러가 발생했습니다. 품목의 원산지 국가코드는 필수입니다.
◦
운송장 번호 생성을 위한 주소 정제 중 에러가 발생했습니다. 품목의 성분은 필수입니다.
◦
운송장 번호 생성을 위한 주소 정제 중 에러가 발생했습니다. 품목의 수량은 필수입니다.
◦
운송장 번호 생성을 위한 주소 정제 중 에러가 발생했습니다. 품목의 가로는 필수입니다.
◦
운송장 번호 생성을 위한 주소 정제 중 에러가 발생했습니다. 품목의 세로는 필수입니다.
◦
운송장 번호 생성을 위한 주소 정제 중 에러가 발생했습니다. 품목의 높이는 필수입니다.
◦
운송장 번호 생성을 위한 주소 정제 중 에러가 발생했습니다. 품목의 무게는 필수입니다.
◦
운송장 번호 생성을 위한 주소 정제 중 에러가 발생했습니다. 품목의 URL은 필수입니다.
◦
운송장 번호 생성을 위한 주소 정제 중 에러가 발생했습니다. 품목의 HS 코드는 필수입니다.
•
브랜드 정보 수정이 필요한 상세사유
품고나우 좌측 [등록 → 브랜드 → 상세 보기]를 눌러 누락된 정보를 채워주세요.
그리고 품고나우 좌측의 [주문 → 판매처 계정]에 브랜드가 정상적으로 지정되었는지 확인해 주세요
◦
운송장 번호 생성을 위한 주소 정제 중 에러가 발생했습니다. 사업자명은 필수입니다.
◦
운송장 번호 생성을 위한 주소 정제 중 에러가 발생했습니다. 사업자 주소는 필수입니다.
◦
운송장 번호 생성을 위한 주소 정제 중 에러가 발생했습니다. 기업 대표자명은 필수입니다.
◦
운송장 번호 생성을 위한 주소 정제 중 에러가 발생했습니다. 사업장 우편번호는 필수입니다.
◦
운송장 번호 생성을 위한 주소 정제 중 에러가 발생했습니다. 사업자등록번호는 필수입니다.
◦
운송장 번호 생성을 위한 주소 정제 중 에러가 발생했습니다. 사업자 통관고유부호는 필수입니다.
◦
운송장 번호 생성을 위한 주소 정제 중 에러가 발생했습니다. 판매처 URL은 필수입니다.
◦
운송장 번호 생성을 위한 주소 정제 중 에러가 발생했습니다. 송화인 우편번호는 필수입니다.
◦
운송장 번호 생성을 위한 주소 정제 중 에러가 발생했습니다. 송화인 주소는 필수입니다.
◦
운송장 번호 생성을 위한 주소 정제 중 에러가 발생했습니다. 송화인 이름은 필수입니다.
◦
운송장 번호 생성을 위한 주소 정제 중 에러가 발생했습니다. 송화인 연락처는 필수입니다.
•
수취인 정보 수정이 필요한 상세 사유
품고나우 좌측 [(신)OMS → 연동 주문 조회 → 정상] 으로 접속 후 [수동 입력] 버튼을 선택해 수취인 정보를 변경해 주세요.
◦
운송장 번호 생성을 위한 주소 정제 중 에러가 발생했습니다. 수취인 우편번호는 필수입니다.
◦
운송장 번호 생성을 위한 주소 정제 중 에러가 발생했습니다. 수취인 주소는 필수입니다.
◦
운송장 번호 생성을 위한 주소 정제 중 에러가 발생했습니다. 수취인 이름은 필수입니다.
◦
운송장 번호 생성을 위한 주소 정제 중 에러가 발생했습니다. 수취인 연락처는 필수입니다.
중복 주문
동일한 판매처 계정에서 동일한 주문 번호로 출고할 수 없습니다.
1.
중복 주문 탭에서 주문번호 선택
2.
우측 중간의 [일괄적용 → 주문 취소]를 선택해 주문을 취소해 주세요.
3.
이후 다른 주문번호로 수기 업로드를 진행해 주세요.
송장 전송 오류
주소 정제 오류와 동일한 방법으로 조치해주세요
기술 문의 필요
품고 고객경험팀 채팅으로 [판매처명 / 주문번호]를 함께 전달해 주세요.
할당 제어 추가
1개의 주문에서 1번의 할당 제어만 가능합니다.
ex) SKU 변경한 주문을, 다시 SKU 취소 진행할 수 없습니다.
재고 부족으로 인한 할당 실패 주문이 있다면, 할당 제어 추가로 품목을 편집할 수 있습니다.
주문 당 여러 SKU를 동시에 할당 제어 가능하지만, 1개의 주문은 1번의 할당 제어만 가능합니다.
SKU 취소
1.
우측 상단의 [할당 제어 추가] 버튼을 눌러 주세요.
2.
이후 뜨는 팝업창의 왼쪽에서 취소를 진행할 SKU 바코드를 검색 후 [조회], 오른쪽에서 SKU를 선택 후 [n개 선택 완료]를 눌러주세요.
3.
제어 종류 중 [주문에 있는 SKU만 취소]를 선택 후 [선택 완료]를 눌러주세요.
4.
주문을 체크하고, 아래의 [n개 주문의 SKU 취소]를 눌러주세요.
SKU 분리
1.
우측 상단의 [할당 제어 추가] 버튼을 눌러 주세요.
2.
이후 뜨는 팝업창의 왼쪽에서 분리를 진행할 SKU 바코드를 검색 후 [조회], 오른쪽에서 SKU를 선택 후 [n개 선택 완료]를 눌러주세요.
3.
제어 종류 중 [주문에 있는 SKU를 다른 송장으로 분리]를 선택 후 [선택 완료]를 눌러주세요.
4.
분리를 시도할 주문을 체크하고 [n개 주문의 SKU 분리] 버튼을 눌러주세요.
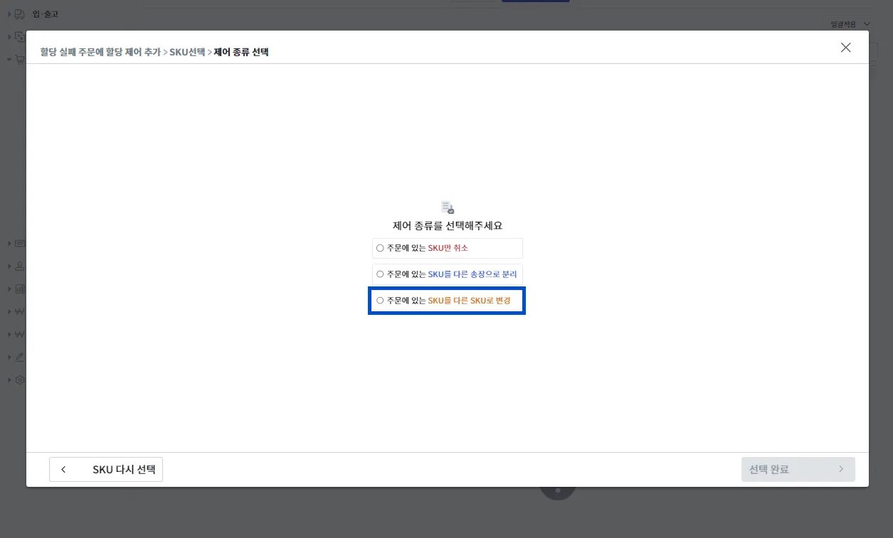
SKU 변경
변경 전 SKU 개수 = 변경 후 SKU 개수가 동일해야 SKU 변경이 가능합니다.
ex) SKU 2개 선택 후 변경 버튼을 누르면, 변경 SKU도 2개 선택해야함
1.
우측 상단의 [할당 제어 추가] 버튼을 눌러 주세요.
2.
이후 뜨는 팝업창의 왼쪽에서 변경을 진행할 SKU 바코드를 검색 후 [조회], 오른쪽에서 SKU를 선택 후 [n개 선택 완료]를 눌러주세요.
3.
제어 종류 중 [주문에 있는 SKU를 다른 SKU로 변경]을 선택 후 [선택 완료]를 눌러주세요.
4.
[변경할 SKU 선택]을 눌러 어떤 SKU로 변경할지 선택해 주세요.
5.
이후 SKU 변경을 진행할 주문을 모두 체크 후 [n개 주문의 SKU 변경]을 눌러주세요.
할당 제어 목록
재고가 없는 상품은 [할당 제어 목록]에 남으며, 센터에서 재입고된 후 재할당할 수 있어요.
[할당 제어 추가]로 SKU를 분리하면, 재고 있는 상품은 먼저 출고됩니다.
분리되고 남아있는 재고 부족한 상품은 [할당 제어 목록]에서 확인할 수 있어요.
할당 제어 목록에서 다시 할당이 필요 없는 경우, [제어 취소] 버튼을 눌러 해당 SKU의 재할당을 막을 수 있습니다.
제어 취소를 하면, 센터에서도 해당 SKU는 더 이상 할당 시도가 이루어지지 않습니다.
할당 성공
할당 성공이 뜬 주문들은 약 5분 뒤 [송장 → 조회]에서 [할당됨] 상태로 확인이 가능합니다.
보류됨
주문을 잠시 출고하지 않고 보류상태로 넘길 수 있습니다.
보류된 상태에서도 [할당 제어 추가]가 가능합니다.
취소됨
주문을 취소한 경우 [취소됨] 상태로 변경됩니다.
취소 주문에 대한 상세 내역을 확인할 수 있습니다.


























